版本
menu

Understanding the voice pipeline

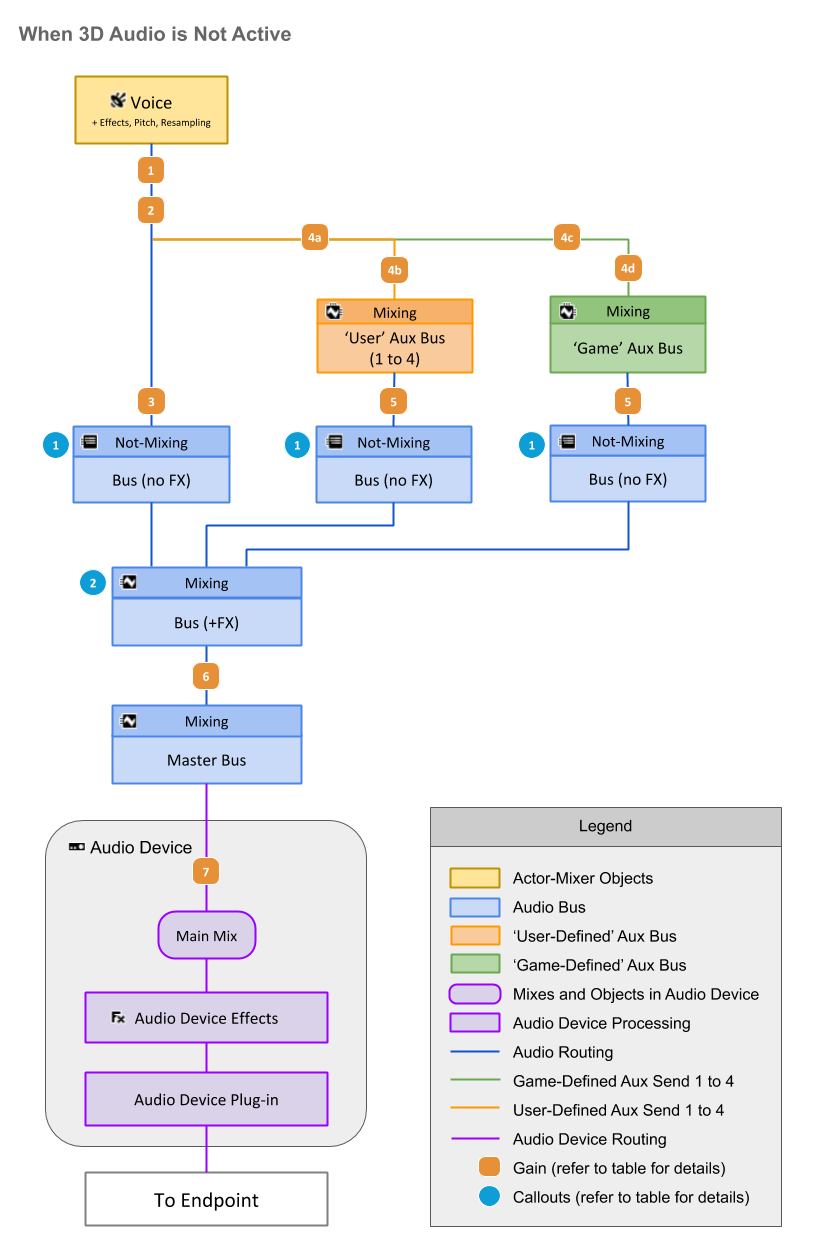
以下图示和表格展示了如何处理声部、如何为其设置通路、在哪些环节应用不同的音量和效果器。The first diagram illustrates the case when 3D Audio is not active. 第二张图展示的是激活了 3D Audio 的情形。

在未激活 3D Audio 时

这些总线被配置为了 Same as parent 且未应用任何效果器。在这种情况下,将把数值应用于通路中的所有条目,但其本身不会实施混音或执行任何处理。

这条总线被配置为了 Same as parent 且应用了效果器。在这种情况下,其行为变化取决于是否启用了 3D Audio。

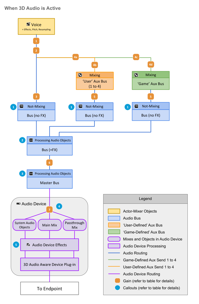
在激活了 3D Audio 时

这些总线被配置为了 Same as parent 且未应用任何效果器。在这种情况下,将把数值应用于通路中的所有条目,但其本身不会实施混音或执行任何处理。

这条总线被配置为了 Same as parent 且应用了效果器。在这种情况下,其行为变化取决于是否启用了 3D Audio。

Master Bus 为 Processing Audio Objects(正在处理音频对象)状态,所以输入端不会实施任何混音。在这种情况下,将把效果器应用于总线通路中的每个对象。

在此根据元数据和 Sink 插件支持情况对 Master Bus 输出的 Audio Object 加以分类/混音。在默认情况下,带有 3D 定位的对象将被归为 System Audio Object,而不会实施混音。对于不带 3D 定位的对象,将根据声道配置实施混音:对于 Mono(单声道)和 Stereo(立体声)对象,将在 Passthrough Mix(直通混音)中混音;对于所有其他对象,则在 Main Mix(主混音)中混音。若要改写此默认行为,请在总线层级结构的相应位置添加 Wwise System Output Settings 元数据插件,或者将其添加到各个音频源。

这里的 Audio Device Effects 启用了 3D Audio 功能,可接收所有 3D Audio 数据(Main Mix、Passthrough Mix 和 System Audio Object),并在一条执行通路中统一应用效果器。

Gain #

说明 – 无论是否激活 3D Audio 均适用

音量应用至所有声道

  • 声部音量*(总线上的 Voice Volume 参数以及自动闪避都将作用于这个层级)

  • 归一化(Normalization)和补偿增益(Makeup Gain)

  • HDR 信号衰减

  • Occlusion

  • API: SetScalingFactor()

LPF 属性和声笼 LPF 曲线(工程设置)

各声道独立音量

“干声路径”

声障 LPF 曲线(Project Settings)

“湿声路径”

  • 总线音量**

  • 定位

    • 2D 声像摆位和 3D 定位

    • Center %

    • Distance Attenuation Curve(距离衰减曲线)

  • API: AkSpeakerVolumeMatrixCallbackInfo()

  • 未插入效果的父级总线:总线音量**

  • 总线音量**

  • 定位

    • 2D 声像摆位和 3D 定位

    • Center %

    • Distance Attenuation Curve(距离衰减曲线)

  • 未插入效果的父级总线:总线音量**

  • 总线音量**

* 声部音量 = 音量滑杆 + RTPC + 状态 + Set Voice Volume Action (动作)

** 总线音量 = 滑杆 + RTPC + 状态 + Set Voice Volume Action (动作)


此页面对您是否有帮助?

需要技术支持?

仍有疑问?或者问题?需要更多信息?欢迎联系我们,我们可以提供帮助!

查看我们的“技术支持”页面

介绍一下自己的项目。我们会竭力为您提供帮助。

来注册自己的项目,我们帮您快速入门,不带任何附加条件!

开始 Wwise 之旅